2025-04-01
A formula for the area of a triangle: Useless, but explicitly in Deep Sets form
April Fools
任何排列不变的数据点函数都可以写成
的形式,这种形式在机器学习文献中被称为深度集合(Deep Sets)。作者旨在找到一个显式的深度集合形式的三角形面积公式(虽然没什么用)。 PromoPlot: Covering open-access fees by filling wasted space in corner plots
April Fools
PromoPlot在corner图角落里插入广告,以抵消版面费。假设ApJ的读者群为10,000人,每则广告的收入约为7.43美元。建议在ApJ上发表的论文至少包含200个角落图广告,在MNRAS上发表的论文至少包含490个角落图广告,以抵消出版费用。

On the structure of open clusters: geometric vs geomantic
April Fools
太阳系可能在宇宙中占据了一个特殊的位置,类似于宇宙的“风水”热点。数据来自Cantat-Gaudin等人(2020)的目录,选择了距离太阳系500秒差距内的星团,并且每个星团至少有100颗成员星以确保结构的可靠性。发现大多数星团的结构延展方向指向太阳系,暗示太阳系可能是一个特殊的宇宙位置。(但这显然是视差测量的问题)

The Eras Tour: Mapping the Eras of Taylor Swift to the Cosmological Eras of the Universe
April Fools
将宇宙的演化时期与泰勒·斯威夫特的音乐生涯进行对比,探索两者之间的相似性。作者创建了一个映射,将宇宙的演化时期与泰勒·斯威夫特的专辑时期相对应。例如,她的处女作对应大统一理论时代,而《Fearless》对应电弱时代,以此类推。

- 根据上述映射,作者预测泰勒·斯威夫特的第十二张专辑(TS12)可能会对应核时代,预期这张专辑将具有更强烈的能量和实验性的声音。
- 作者大胆地推测,泰勒·斯威夫特的第十三张专辑(TS13)可能会揭示宇宙的终极命运,可能是大冻结、大撕裂或大坍缩中的一个。
我记得去年也有一个TS相关的文章,得看看是不是同一个人写的。
Kepler's Platonic Model and Its Application to Exoplanetary Systems
April Fools
开普勒试图使用他的柏拉图立体模型来解释太阳系内六颗最内侧行星的排列,但最终失败了。尽管太阳系内的六颗最内侧行星不符合开普勒的柏拉图模型,但某些外太阳系行星系统显示出与该几何框架的良好对齐。三到四个行星的系统表现出最佳匹配,而五到六个行星的系统显示出更高的偏离。这些结果表明,开普勒的几何框架可能适用于某些特定的行星架构,而不是普遍适用。

Written in the Stars: How your (pens and) papers decide the fate of the arXiverse
April Fools
通过分析1992年至当前的astro-ph子类别的提交数据,量化arXiverse的扩张速率,并引入“arXiverse常数”(a0)来描述这一速率。
通过线性回归拟合,发现astro-ph整体及其子类别的扩张速率(a0)并非恒定,而是随时间变化。astro-ph.GA、astro-ph.EP、astro-ph.HE和astro-ph.IM的a0为正值,表明其提交率随时间增加;而astro-ph.CO的a0为负值,astro-ph.SR的a0接近零,表明其提交率随时间减少或保持不变。表明arXiverse的扩张速率可能在逐渐减缓。

pastamarkers 2: pasta sauce colormaps for your flavorful results
April Fools
pastamarkers 2使用意大利面形状标记进行数据可视化,此次更新还加入了意大利面颜色的colormap。

Astronomers Getting Less Creative Over Time Is Why This Title Isn't Better
April Fools
使用了国际天文学联合会(IAU)定义的88个星座,并根据维基百科和其他资料确定每个星座的年代。使用图论中的环数公式来计算星座的复杂性,并使用Mann-Whitney U秩检验比较不同组之间的复杂性分布。公式为 M=E−N+2P,其中N是星星的数量,E是连接星星的线段数量,P是连通分量的数量。
结果显示,随着时间的推移,星座的复杂性逐渐降低。古代星座的中位数复杂性和平均复杂性分别为3和2.6,1500年代至1600年代的星座分别为2和2.0,1700年后的星座分别为1和1.4。作者认为,星座命名的简化可能与现代社会对创造力的重视程度下降有关。
Enhancing Image Resolution of Solar Magnetograms: A Latent Diffusion Model Approach
Solar, Deep Learning
使用DDPM增强太阳磁图分辨率,代码在这里。

From Local to Remote: VisIVO Visual Analytics in the Era of the Square Kilometre Array
Astronomy, Visualization
VisIVO是INAF卡塔尼亚天文台一直在开发和维护,用于促进三维和多维数据分析及可视化。桌面工具转变为客户端-服务器架构,优化了计算资源的使用并增强了数据可访问性。

Astronomy, Deep Learning, LLM
探讨了将小型视觉-语言模型(VLMs)作为射电天文学中人工智能助手的可行性。
在LLaVA VLM的基础上进行微调,使用了来自多个射电调查的59,000张射电图像数据集,并从射电天文文献中提取了38,000个图像-描述对。
微调后,纯视觉模型在一些任务上仍优于VLM,表明视觉-语言对齐仍是一个限制因素。全参数微调会导致灾难性遗忘,LoRA好一点。
Using Wavelet Decomposition to Determine the Dimension of Structures from Projected Images
Astronomy, Method
使用小波分解图像。

Habitability and Biosignatures
Astronomy, Review
探讨了系外行星环境中生命宜居性和生物标志物的关键方面。

- 行星宜居性:
- 液态水和宜居带:宜居带的定义是基于行星表面能否维持液态水的假设。宜居带的范围取决于恒星的类型和行星的大气成分。
- 生物必需元素:生命需要碳、氢、氮、氧、磷和硫等主要元素,以及其他微量元素。这些元素在生物结构和功能中起关键作用。
- 能量:生命需要能量来维持生存和进行生物功能。地球上,光合作用和化能合成是主要的能量来源。
- 环境条件:温度、压力、pH值、盐度和辐射等因素影响生命的生存和功能。
- 其他影响因素:包括大气逃逸、磁场、地质活动和宿主恒星的性质等。
- 生物标志物:
- 大气生物标志物:生物标志物是宜居环境中可观测的生命迹象,可以是单一特征或多个特征的结合。理想的生物标志物应具有无显著的非生物来源、强光谱特征、可被生命产生且数量足够大等特点。
- 主要生物标志物气体:氧气(O2)、臭氧(O3)、甲烷(CH4)和一氧化二氮(N2O)是地球上最显著的生物标志物气体。
- 次要生物标志物气体:包括硫化物气体(如DMS)、甲基卤素(如CH3Cl)和其他烃类气体(如乙烯C2H6)。
- 评估生物标志物的关键因素:环境背景和化学不平衡是评估生物标志物的重要因素。特定分子对的组合可以提供更强的生物标志物信号。
- 行星宜居性:
Enhancing Celestial Imaging: High Dynamic Range with Neuromorphic Cameras
Astronomy, Instrument
传统基于帧的相机在拍摄亮度变化显著的场景时,常常会遇到动态范围有限的问题,导致亮部过曝和细节丢失。神经形态相机受人类视网膜启发,具有固有的高动态范围,能够同时捕捉亮部和暗部的细节,从而解决这一问题。
神经形态相机将入射光强度转换为对数电压,防止饱和,并以脉冲或事件的形式输出。每个活动像素使用异步事件表示(AER)协议进行读取,确保只有产生事件的像素被传输到AER总线,从而实现低数据率和高时间分辨率。
使用了一个1280 x 720像素的神经形态相机,安装在位于印度北阿坎德邦的1.3米Devasthal快速光学望远镜(DFOT)的焦平面上。观测使用了B和V波段滤光片。

- 天狼星: 天狼星A的亮度为-1.46等,而其伴星天狼星B的亮度为8.41等。尽管观测当晚有明亮的满月背景,相机仍然清晰地分辨出了天狼星B。
- 土星: 土星的亮度为1.16等,其卫星Enceladus的亮度为11.94等。土星与Enceladus之间的通量比约为20,500,对应的动态范围超过86.24 dB。即使在大于2"的较差视宁度条件下,Enceladus的亮度仍明显高于噪声底限。
Supermassive Black Holes in X-rays: From Standard Accretion to Extreme Transients
High Energy, Black Hole, Review
X射线观测来理解超大质量黑洞(SMBH)的吸积过程,特别是标准吸积和极端瞬变事件。

2025-04-02
Polarization Position Angle Swing and the Rotating Vector Model of Repeating Fast Radio Bursts
Fast Radio Burst, Polarization
刘小辉的文章,研究重复FRB的偏振位置角(PA)摆动及其与旋转矢量模型(RVM)的关系。

分析了来自三个活跃重复FRB源的PA演化模式,发现大多数爆发的PA保持不变,少数显示出显著变化。尽管46个爆发的PA变化可以用RVM拟合,但拟合参数的不一致性表明FRB的磁层是动态演变的。
Forecasting the FRB Population Observed Through Galaxy Cluster Lenses
Fast Radio Burst, Galaxy, Gravitational Lensing
高红移的快速射电暴(FRBs)具有探测宇宙的巨大潜力,但由于其检测难度较大,目前只有少数在红移大于1的情况下被确认。星系团的引力透镜效应可以放大背景源,从而提高高红移FRBs的检测率。
文章预言,当望远镜的探测束中有质量大于
的星系团时,检测到的高红移FRB的速率大约会增加一倍。通过透镜观测到的FRB的z-DM分布显示出更高的红移和更大的色散值,表明透镜显著增加了高红移FRB的检测率。 
今年写观测申请可以用。
April Fools
研究在文章中加入“俚语”以改善天文学术文章的可读性。
文章提供了将经典天文和天体物理论文翻译成使用俚语的版本,展示了如何将这些俚语应用于学术写作中。通过对比原文和翻译后的段落,文章试图展示这种方法的可行性和吸引力。

作者认识到与年轻一代沟通的重要性,但结果表明大多数年轻人对成年人或权威人士尝试使用现代俚语感到“尴尬”。俚语的快速发展和失去语境使得其在学术出版物中的应用变得不可行。文章建议进一步观察年轻人的语言变化,而不是在当前出版物中人为地加入俚语。预测显示,如果继续以当前的速度发展,到2048年,学术论文可能会包含高达50%的俚语,从而变得难以理解。
Stellar, Review, Polarization
恒星磁场影响所有光谱类型的恒星,并在其演化过程中存在和变化。磁场不仅影响恒星的内部,还影响其周围的星周环境。文章集中讨论了通过Zeeman效应在恒星光谱上的影响来测量恒星表面磁场的方法。
2025-04-03
Persistent radio sources associated with fast radio bursts: Implications from magnetar progenitors
Fast Radio Burst, PRS
通过对FRB-PRS系统的研究,提出了磁星风星云(MWN)作为FRB前身星的解释。研究发现,PRS的年龄和特性要求磁星具有中等初始自转周期和非常强的内部磁场,且内部磁场衰减时间尺度约为10-100年。
STRAUSS: Sonification Tools & Resources for Analysis Using Sound Synthesis
Astronomy, Sonify
strauss提供了一个完整的从数据到声化音频的流程。
How to write competitive proposals and job applications
Astronomy
讨论了如何撰写有竞争力的科研提案和求职申请,旨在帮助专业天文学家提高写作技能。
- 提案基础: 资源分配或职位申请的竞争非常激烈,成功的机会通常很低。作者建议仔细研究提案要求,并根据预期的成功率决定是否投入时间。提案的成功与否取决于其科学相关性、潜在收益以及是否能够有效利用团队资源。
- 成功的提案: 提案应被视为一种销售工具,需要吸引评审团并说服他们批准。成功的提案应具有科学相关性、基础性、作者的独特性、合理的方法论和令人信服的故事性。
- 撰写有竞争力的提案: 提案的撰写应遵循科学文章的规则,强调清晰的结构和简洁的语言。作者建议创建提纲,避免使用通用标题,并通过多次修订来完善文本。特别强调了标题、摘要、开头段落和结论的重要性。
- 具体写作技巧: 避免使用通用陈述,保持简单和清晰,确保每个句子都有意义。使用积极的语言,但要避免过度夸大。注意避免性别和文化偏见,避免使用负面表达。
- 求职申请: 求职申请需要特别注意拼写和语法,确保动机信和简历符合要求。建议提供详细的推荐信,并提前与推荐人沟通。强调科学独立性和软技能的重要性。
- 人工智能的智能使用: 作者讨论了使用人工智能工具(如ChatGPT)来提高写作效率和质量的可能性。建议将AI作为辅助工具,而不是完全依赖其生成的内容。
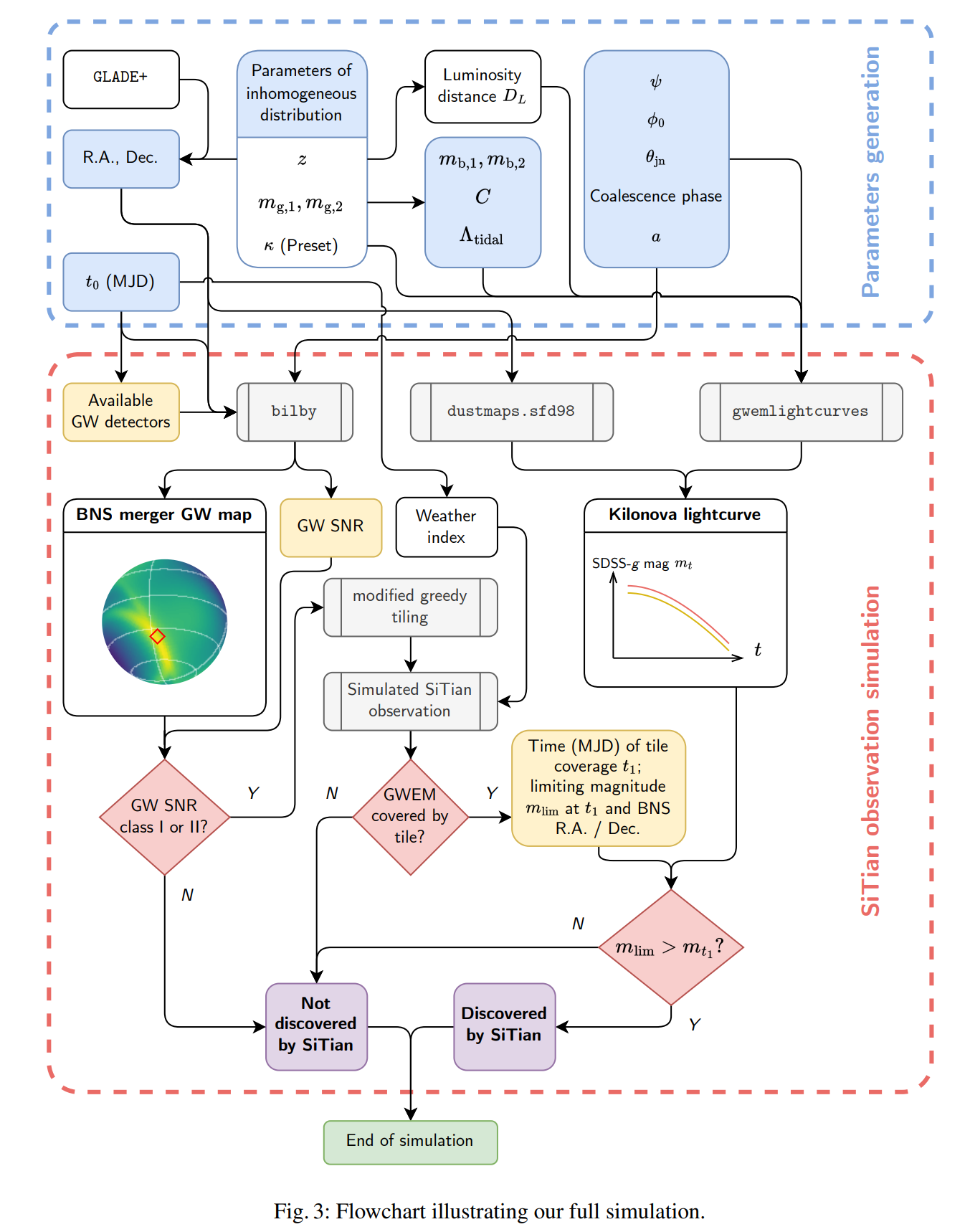
The Mini-SiTian Array: A Pathfinder for the SiTian Project
Astronomy, Survey
SiTian计划部署至少60台米级宽视场望远镜,以实现每30分钟对整个天空进行三波段(g, r, i)巡天观测,达到21等的深度。Mini-SiTian旨在验证这一目标的技术可行性。Mini-SiTian阵列由三个30厘米望远镜组成,位于兴隆观测站,每个望远镜配备了一个ZWO ASI6200 CMOS相机,具有9,576×6,388像素的分辨率和0.862角秒/像素的像素尺度,提供2.29°×1.53°的视场,采用折射光学配置,每个望远镜的主镜为300毫米,焦比为f/3。
在两年的观测中,获得了22颗小行星的光变曲线测量,其中14颗为新发现。

模拟了MST阵列对潮汐破坏事件的预期探测率。

使用SiTian原型望远镜模拟了LIGO O4观测运行期间的潜在千新星探测。

2025-04-04
Stellar tidal streams around nearby spiral galaxies with deep imaging from amateur telescopes
Galaxy, Optical
利用业余天文爱好者的设备来探测和研究附近螺旋星系周围的暗淡、弥散结构。发现了一系列以前未报告的暗淡结构,包括恒星流、壳层和伞状结构。意外地发现了一个超弥散星系(NGC150-UDG1),显示出潮汐扰动的迹象。

2025-04-07
Fast Radio Burst, Simulation
介绍EMPI代码,用于模拟射电信号通过冷等离子体传播时的相互作用,包括色散、等离子体透镜、闪烁和散射。
The flat tail in the burst energy distribution of FRB 20240114A
Fast Radio Burst, Observation
黄玉祥的文章,拿昆明40米看FRB20240114A,探测到几个爆发搞搞能量函数。
The AI Cosmologist I: An Agentic System for Automated Data Analysis
Astronomy, LLM
AI Cosmologist使用LLM Agent,用于自动化宇宙学数据分析。包括规划代理、编码代理、执行代理、分析代理、综合代理和文献代理。每个代理利用大型语言模型(LLMs)进行特定功能,保持独立决策能力。在Galaxy Zoo和Quijote数据集上进行了测试。

Comparative Statistics of Solar Flares and Flare Stars
Stellar, Solar, Flare, Statistics
比较太阳耀斑(来自Chandrayaan-2 XSM目录和GOES数据库)和恒星耀斑(来自来自TESS卫星观测到的四个恒星)的等待时间分布,使用对数正态的宽度、偏度和峰度进行描述。太阳耀斑的对数正态宽度于噪声过程,恒星耀斑的对数正态宽度为0.683,接近噪声过程的宽度,表明没有记忆效应。
2025-04-08
Stellar, Radcliffe Wave
研究了银河系旋臂的三维金属丰度分布。发现了一个与Radcliffe波相位一致的金属富集星体结构,称为扩展的Radcliffe波。该结构延伸至少4 kpc,垂直幅度接近270 pc,并包含原始的Radcliffe波。

CHIME/FRB Outriggers: Design Overview
Fast Radio Burst, Instrument
介绍CHIME/FRB Outtriggers的设计和观测能力,目前有两个台站在工作,第三个台站正在调试。
Observations of fast radio variations in microquasars by FAST
Radio, Black Hole, Periodicity, QPO
微类星体,即包含吸积黑洞的致密天体,这些天体会产生相对论性喷流。介绍FAST观测到的GRS1915的QPO。

2025-04-09
Observing radio transients with Phased ALMA: Pulses from the Galactic Centre magnetar
Transient, Radio, Magnetar
用ALMA找单脉冲,ALMA的时间分辨率可以做到8us。在ALMA观测Sgr A*的历史数据中,找到了来自PSR J1745-2900这个磁星的8个爆发,能量大概是1e29 erg,累积能量分布的幂律指数是-2.4。

2025-04-10
Probable evidence for a transient mega-electron volt emission line in the GRB 221023A
High Energy, Observation, GRB
在GRB 221023A的光谱中探测到的约2.1 MeV的窄发射特征,NC的文章。

Evidence for repeating fast radio bursts association with fast super-twisted magnetars
Fast Radio Burst, Theory
假设爆发是由沿着磁星磁层磁场线流动的超相对论等离子体产生的,根据几何模型拟合CHIME探测到的FRB 20180814A和FRB 20180916B的十几个爆发,推断出这些源具有快速的自转和高环形磁场。
Radio emission across the entire rotation phases of pulsars
Pulsar, Polarization
研究了脉冲星在整个旋转相位中产生的射电辐射。

2025-04-11
Polarization Angle Orthogonal Jumps in Fast Radio Bursts
Fast Radio Burst, Theory
屈元鸿的文章,研究FRB 20201124A中PA正交跳跃的起源。
- 相干叠加:当两个电磁波相干叠加时,PA跳跃发生在线性极化达到最小值且圆极化达到最大值时,总极化度保持不变。PA跳跃需要两个正交模式的振幅相当。
- 非相干叠加:非相干叠加可能导致去极化。观测数据似乎更符合非相干叠加的情况。
Discovery of extreme Quasi-Periodic Eruptions in a newly accreting massive black hole
High Energy, Black Hole, Periodicity, QPO
通过对SDSS1335+0728星系的观测,发现了极端的QPEs,扩展了我们对QPEs形成通道的理解。研究表明,QPEs不仅与“标准”的TDEs有关,还与新形成的吸积流更广泛地相关。

2025-04-14
Fast Radio Burst, Galaxy
提出了一个新的统计框架来研究FRB宿主星系,结果表明FRB宿主星系的分布最好用恒星质量和恒星形成率的线性组合来描述。这与Ia型超新星的宿主星系有相似之处,暗示FRB的起源可能与Ia型超新星类似。

AstroLLaVA: towards the unification of astronomical data and natural language
Astronomy, Deep Learning, LLM
使用NASA的Astronomy Picture of the Day(APOD)、欧洲南方天文台(ESO)的公共图像档案和NASA/ESA哈勃太空望远镜(HST)的公共图像档案,在LlaMA7B+CLIP ViT-L/14模型上训练一个视觉语言模型。数据在这里,代码在这里。
在Galaxy 10 DECaLS数据集上进行了评估。结果显示,AstroLLaVA 7B在分类任务上的表现与其他LLaVA模型相当,表明视觉编码器可能是性能瓶颈。

Exploring the origin of multi-periodic pulsations during a white-light flare
Solar, Flare, Periodicity
分析2024年5月10日发生在NOAA 13664活动区的一个X4.0级耀斑,在多个波段识别出多个准周期,包括约2分钟、3分钟、8分钟、14分钟和18分钟的准周期,探讨其可能的起源机制。
- 2分钟准周期: 在硬X射线和无线电波段检测到,可能与磁重联的准周期性有关,可能作为强耀斑的前兆。
- 3分钟准周期: 在硬X射线、无线电波、紫外线和极紫外线波段同时检测到,可能是由慢磁声波从太阳黑子本影泄漏引起的。
- 8分钟准周期: 在硬X射线、无线电波、紫外线、极紫外线、Lyα和白光波段同时检测到,可能与间歇性磁重联引起的非热电子加速有关。
- 14分钟准周期: 在软X射线和高温度极紫外线波段检测到,可能与高温等离子体的反复加热有关。
- 18分钟准周期: 仅在低能量软X射线波段检测到,可能与不同耀斑区域的能量释放过程有关。

Dataset of artefacts for machine learning applications in astronomy
Astronomy, Deep Learning
基于ZTF DR3的光学图像数据,使用主动异常检测算法PiNEFoREsT来识别伪影,构建了一个用于机器学习的伪影数据集,包括265个探测器伪影标签、825个光学系统伪影标签和123个外部伪影标签。

Stellar, Variable
研究了高质量变星如何影响其所在环境,特别是它们对邻近星系IC 10的影响。代码在这里
根据ZTF DR15的r和g波段数据,以IC-10为圆心,225角秒为半径,搜索天体。通过拟合光曲线到恒定亮度模型,计算生存函数
来检测变星,找到变星后使用LSP找周期。 
在r波段识别出1388个非变星、150个非周期性变星和37个周期性变星;在g波段识别出767个非变星、85个非周期性变星和12个周期性变星。通过与之前的变星目录和机器学习分类工具UPSILoN的结果进行交叉验证,确保分类的可靠性。发现了一些闪烁的超巨星、候选亮蓝变星、周期性的超巨星和可能的米拉变星。
2025-04-15
Discovery of a high-velocity cloud of the Milky Way as a potential dark galaxy
Milky Way, ISM, Galaxy
发现了一个具有暗星系特征的紧凑气体团块AC G185.0-11.5,其距离约为277.7 kpc,属于本地群的外星物体。由于其缺乏分子气体和光学对应体,AC G185.0-11.5可能是一个罕见的暗星系。朱明他们的文章,发在Science Advances上。

Broadband Polarized Radio Emission Detected from Starlink Satellites Below 100 MHz with NenuFAR
Satellite, RFI, Radio
使用NenuFAR检测到的Starlink卫星在100 MHz以下的发射,主要集中在54-66 MHz之间,流量超过500 Jy,且高度偏振,可能与硬件配置或机载电子设备有关。

Searching for quasi-periodicities in short transients: the curious case of GRB 230307A
High Energy, Periodicity, QPO, GRB
对GRB 230307A的分析发现了两个显著的QPO信号,分别在1.2 Hz和2.9 Hz附近。

Pulsar, Polarization, RM, Milky Way
使用MeerKAT千脉冲星阵列项目的数据集,对1,097颗脉冲星进行了19,697次观测,结合之前记录的741次测量,形成了一个包含1,838颗脉冲星的测量目录。提供了迄今为止最全面的银河系磁场测量。研究发现,银河系磁场大致呈双对称的螺旋结构,且相对于银河平面具有反对称性。

2025-04-16
Bright bursts with sub-millisecond structures of FRB 20230607A in a highly magnetized environment
Fast Radio Burst, Observation
周德江的文章,FAST观测FRB 20230607A,RM特别大。
A possible wave-optical effect in lensed FRBs
Fast Radio Burst, Gravitational Lensing
通过模拟展示了引力透镜和等离子体散射对FRB信号的潜在影响。结果表明,即使在只检测到一个图像的情况下,也可以通过波光学干涉特征识别出强引力透镜的FRB。
Probing Primordial Power Spectrum and Non-Gaussianities With Fast Radio Bursts
Fast Radio Burst, Cosmology
使用三个或四个探测器进行实验的几何设置。通过测量不同探测器之间的Shapiro时间延迟,可以获得关于引力势的信息。其功率谱可以过原初曲率扰动的傅里叶变换得到。因此可以通过FRB计时来探测原初功率谱和非高斯性。
2025-04-17
Understanding the impact of satellites on radio astronomy observations
Astronomy, Radio, Satellite, RFI
射电波段卫星的活动状况。

2025-04-18
Cosmological Parameters Estimate from Persistent Radio Sources of Fast Radio Bursts
Fast Radio Burst, Cosmology
根据杨元培的提出的经验规律PRS的光度正比于FRB的RM,从而结合PRS光度与DM约束哈勃常数。
IGM, Review
星系际介质(IGM)占据宇宙中大部分重子物质,是理解宇宙大尺度结构和星系演化的重要资源。
- IGM的定义和一般性质:
- 定义和相互关系:IGM被定义为存在于星系之间的重子物质和空间,与星系在宇宙时间和环境中共同演化。
- 密度和温度:IGM的平均密度约为每立方米一个氢原子的四分之一,远低于星系内的密度。IGM主要由光子主导,因此被认为是光学薄的。
- 早期发现和关键观测:
- 类星体的发现:类星体的光谱显示了红移小于类星体本身的中性氢和金属的吸收线,揭示了IGM的存在。
- Lyman-α森林:高红移类星体的观测显示了一系列密集的吸收线,表明IGM中存在大量中性氢原子。
- 物理建模:
- 密度和温度的关系:IGM的密度和温度之间存在紧密的相关性,反映了光加热和绝热冷却的平衡。
- 电离状态:IGM的电离状态由高能光子和碰撞电离决定,通常处于高度电离状态。
- 类星体光谱学:
- 吸收线的建模:通过建模吸收线的等效宽度和曲线增长,可以推断IGM的物理性质。
- 观测分类:根据列密度将HI吸收线系统分类为Lyman-α森林、Lyman极限系统和阻尼Lyman-α系统。
- 未来前景:
- 其他观测技术:除了类星体光谱学,快速射电暴、热Sunyaev-Zeldovich效应、X射线发射和多重视线等技术也可以用于探测IGM。
- IGM的定义和一般性质:
2025-04-21
Cosmological Evolution of Fast Radio Bursts and The Star Formation Rate
Fast Radio Burst, Statistics
根据CHIME的表格,使用Efron- Petrosian和Lynden-Bell方法估计FRB的红移演化,发现FRB的光度函数可以用断幂函数拟合。并且FRB的与恒星形成率SFR不同,FRB形成率随红移迅速降低,与短伽马射线暴sGRB形成率相似(由致密星并合形成,其形成率对恒星形成率有延迟),支持FRB的磁星起源。
2025-04-22
FRB cosmology with the RM-PRS Luminosity Correlation
Fast Radio Burst, Cosmology
使用PRS光度和RM的经验关系约束哈勃常数。
2025-04-23
Tidal phenomena in the Galactic Center: The Curious Case of X7
Milky Way, ISM, Kinematics
银河系中心存在多个神秘的尘埃源,其中X7位于距离超大质量黑洞Sagittarius A(Sgr A)仅约0.02秒差距的位置。X7由于受到Sgr A的潮汐力作用而逐渐拉长,预计在2035年左右会完全解体,这可能会影响Sgr A的吸积率。然而,X7的起源和性质仍然未知。

通过将X7和已知恒星的轨道外推到过去,找到它们之间的时间和来源,最小化它们之间的三维分离和速度差异。结果显示,X7可能起源于S33/S0-30与一个场对象(如恒星质量黑洞或木星质量物体)的擦碰事件。
High Energy, Gamma Ray, GPR, Statistics
使用celerite对AGN的gamma射线光变曲线进行高斯过程回归,拟合阻尼时间尺度和变化幅度。结果表明,高效吸积AGNs的光学可变性可能起源于标准吸积盘中的紫外辐射半径,与喷流中的冲击加速有关;而低效吸积AGNs的可变性时间尺度与电子的逃逸时间尺度一致。
2025-04-24
CHIME All-sky Multiday Pulsar Stacking Search (CHAMPSS): System Overview and First Discoveries
Pulsar, Instrument, CHIME
从CHIME全天巡天的数据中搜索脉冲星,通过消色散后堆叠功率谱提高周期性信号信噪比。

Radio, Galaxy, Search
通过MeerKAT L波段观测研究了Ophiuchus星系团,发现了嵌入在弥漫晕中的同步辐射细丝和首次识别的“水母星系”。

The FAST Discovery of a Millisecond Pulsar Hidden in the Harmonics of PSR J2129+1210A (M15A)
Pulsar, Observation
在球状星团M15中通过FAST望远镜发现了一个孤立的中子星脉冲星M15O(J2129+1210O),其自转周期接近于已知明亮脉冲星M15A的第10次谐波。

2025-04-25
The First Photometric Evidence of a Transient/Variable Source at z>5 with JWST
Transient, Optical, JWST
使用JADES和CONGRESS两个项目获取的JWST/NIRCam图像数据,覆盖了GOODS-N区域。JADES项目在2023年2月3日获取了第一组图像,CONGRESS项目在2024年2月12-18日获取了第二组图像。对两组图像做差分,搜索变源。首次发现了红移大于5的瞬变/可变源AT 2023adya。

An extremely soft and weak fast X-ray transient associated with a luminous supernova
Transient, High Energy
对
EP250108a进行多波段观测,证实其是一个extremely soft and weak fast X射线暂现源,与一颗明亮的Ic-BL型超新星SN 2025kg相关联。
Detection and Characterization of Quasi-Periodic Oscillations in Seyfert Galaxy NGC 4151
Galaxy, AGN, Periodicity
活动星系核(AGN)中的超大质量黑洞在吸积物质过程中释放出强烈的能量。X射线光谱主要来自吸积盘附近的区域,其辐射变异性揭示了吸积过程和环境屏蔽效应的动态变化。准周期振荡(QPO)是一种特殊的X射线和γ射线发射源现象,表现为X射线光曲线的周期性波动,但在AGN中较为罕见。
在Chandra和XMM-Newton对NGC 4151的观测数据中,使用WWZ和LSP探测到QPO信号。

The Hubble Image Similarity Project
Optical, Astronomy, Deep Learning
Hubble图像相似性项目(HISP),使用OpenNGC目录中获取NGC对象的图像样本,选择了具有不同形态结构的对象,并对图像进行了预处理,生成了固定大小的裁剪图像。由人工进行评审图像的相似度。

Stellar, Spectrum
开发了一个新的LTE模型网格NewEra,提供了广泛的参数范围和高采样率的合成光谱数据。
2025-04-28
Are FRBs emitted from rotating magnetospheres? Searching for periodicity in polarized bursts
Fast Radio Burst, Polarization
想从FRB的偏振位置角的时间序列里找自转周期。

2025-04-29
Fast Radio Burst, Cosmology
通过快速射电暴(FRBs)的色散测量(DM)来约束重子反馈对物质功率谱的影响。
CGM cloud sizes from refractive FRB scattering
Fast Radio Burst, Cosmology
通过FRB的散射来约束星系周围介质(CGM)中冷气体云的大小。

Fast Radio Burst, Theory
通过磁星耀斑喷射物来解释FRB的DM和RM变化,论文指出,FRB 20220529的RM变化可能是由于磁星耀斑喷射物引起的,而FRB 20200428D的RM变化不明显则可能是由于其源活动较低。在磁星X射线爆发后约105秒内搜索FRB,以验证该模型。
2025-04-30
FALCO: a Foundation model of Astronomical Light Curves for time dOmain astronomy
Spectrum, Light Curve, Deep Learning
天文台搞的使用transformer在开普勒的光变曲线上做分类。
The H2 Glow of a Quiescent Molecular Cloud Observed with JWST
ISM, Observation
理解星际介质(ISM)的小尺度结构对于研究恒星形成过程中的物理过程至关重要。小于100 AU的尺度上,湍流耗散和气体碎裂等现象可能显现出来。这篇文章用JWST揭示了金牛座分子云边界区域的H2发射结构。